Aagon präsentiert sich auf der Kongressmesse secIT 2026

Schwachstellen im Griff: moderne Endpoint Security für eine sichere Zukunft

Schwachstellen im Griff: moderne Endpoint Security für eine sichere Zukunft

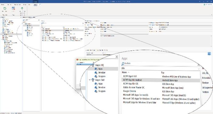
Aagon erweitert UEM-Plattform für flexible Endpoint-Verwaltung

Aagon erweitert UEM-Plattform für flexible Endpoint-Verwaltung

Aagon erweitert UEM-Plattform für flexible Endpoint-Verwaltung

Aagon erweitert UEM-Plattform für flexible Endpoint-Verwaltung

Aagon präsentiert ACMP Intune Management

Aagon auf der secIT 2025 in Hannover

Brandneu von Aagon: ACMP Release 6.7

Optimale Cybersicherheit mit hybrider UEM-Strategie

Aagon auf der secIT 2024 in Hannover